Recepcion de Medicamentos y Dispositivos medicos

De Wiki Oncomedic
Ir a la navegación Ir a la búsqueda

Regresar a Servicio Farmacéutico


Identificación




Nombre

Código

Recepción de Medicamentos y Dispositivos Médicos

MPF12

Fecha de Emisión

Fecha de Actualización

Versión

2010/04/01 2022-03-30 8


Elaboro: Servicio Farmacéutico

Reviso y Autorizo Ultima Versión: Comité de Farmacia y Terapéutica


Introducción

Siendo el servicio farmacéutico uno de los servicios en salud más influyentes en cuanto a velar por la seguridad del paciente, al momento de recibir medicamentos y dispositivos médicos , es fundamental tener criterios claros haciendo énfasis en las actividades de carácter técnico, científico y administrativo en cada uno de los procedimientos que se realizan durante la recepción de los mismos.

En este manual se describe el conjunto de actividades que realiza el servicio farmacéutico de la IPS ONCOMEDIC LTDA, que permite realizar el ingreso de los medicamentos y dispositivos médicos adquiridos por la organización, o dados en custodia por las instituciones contratantes, mediante procesos administrativos y técnicos con el fin de tenerlos disponibles para la satisfacción de las necesidades de sus usuarios.

Objetivo

Garantizar que los medicamentos y dispositivos médicos que ingresan a Oncomedic Ltda. cumplen con estándares y especificaciones de calidad nacionales e internacionales, dentro del marco de las políticas de Recepción Técnica y administrativa.

Alcance

El proceso se inicia con el medicamento o dispositivo médico que debe ingresar a la organización suministrado por un proveedor mediante una orden de compra o traído por el servicio farmacéutico de otras instituciones incluye en la recepción la verificación de las condiciones legales y técnicas requeridas para asegurar la seguridad de la atención.

Marco Referencial.

Definiciones

  • Medicamento: Preparado farmacéutico obtenido a partir de principios activos con o sin sustancias auxiliares, presentado bajo forma farmacéutica que se utiliza para la prevención, alivio, diagnóstico, tratamiento, curación o rehabilitación de la enfermedad; los envases, rótulos, etiquetas y empaques hacen parte integral del medicamento, por cuanto éstos garantizan su calidad, estabilidad y uso adecuado.
  • Insumos Médico Quirúrgico: Son todos los productos que tienen importancia sanitaria tales como materiales de prótesis y órtesis, los que se usan para aplicación intracorporal de sustancias, los que se introducen al organismo con fines de diagnóstico y demás, las suturas y materiales de curación en general y aquellos otros productos que con posterioridad se determine que requieren de registro sanitario para su producción y comercialización.
  • Área de recepción técnica: Espacio dedicado exclusivamente para colocar en el momento de su llegada mientras se somete al proceso de recepción los pedidos hechos al proveedor; los productos que se encuentran en esta área, no se pueden utilizar debido a que todavía no han pasado por el proceso de recepción.
  • Área de cuarentena:  Adyacente al área de recepción, se dispone de un área destinada a almacenar productos que no pueden ser distribuidos ya sea porque no han pasado por una adecuada recepción técnica o están a punto de vencerse.
  • Área de productos rechazados. Área donde se almacenan aquellos productos (medicamentos, insumos y dispositivos médicos) que no cumplen con las especificaciones de calidad requeridas para ser usados dentro de la Institución.

 Criteros a tener en cuenta en el momento de una recepción:

  • Embalaje: Estado de los embalajes (no deben estar rotos, mojados, abiertos, mal tratados). La leyenda de los embalajes debe coincidir con la del pedido:
  1. Producto.
  2. Concentración.
  3. Proveedor.
  4. Fecha de vencimiento, la cual debe ser igual o superior a 6 mese, contados a partir de la fecha de fabricación.
  5. Número del lote de fabricación.
  6. Laboratorio fabricante.
  7. Rótulos.
  8. Contraindicaciones.
  9. Condiciones de almacenamiento.
  10. Indicaciones si es de venta libre. No debe tener indicaciones si no es de venta libre.
  11. Estado y posición de la etiqueta, la cual no debe estar torcida, sucia, manchada, rota, mal pegada ni arrugada.
  12. La identificación del embalaje debe corresponder con lo descrito en la orden de pedido, debe ser clara y completa.
  13. Sellado apropiado sin quebraduras, ni humedad.
  • Empaque:
  1. La identificación debe corresponder con lo descrito en la orden de pedido y el embalaje y debe ser completamente legible.
  2. No debe presentar deterioro, ni carencia de cierre.
  3. No debe presentar manchas, perforaciones, rayones.
  4. Ausencia de material adherido con pegantes.
  5. El empaque debe estar limpio y no presentar humedad de ningún tipo.


  • Envase de vidrio:
  1. Color adecuado, cuando el medicamento lo requiera (proteger de la luz).
  2. Contenido completo.
  3. Tapa con banda de seguridad y cierre hermético.
  4. Ausencia de polvo, manchas u otras suciedades.
  5. No presentar grietas.
  6. No debe estar deformado ni con suciedad exterior
  • Envase plástico:
  1. Libre de olores sospechosos.
  2. Contenido completo.
  3. Tapa con banda de seguridad.
  4. No presentar deformaciones.
  5. No presentar perforaciones.
  6. Sin presencia de materiales extraños.
  7. No presentar superficies arrugadas, rayones.
  • Tapas:
  1. Ausencia de perforaciones o rupturas.
  2. Buen ajuste de la tapa. 
  3. No se aceptan frascos chorreados o que dejen escapar parte del medicamento por mal ajuste de la tapa.
  4. Que esté acompañada por la banda de seguridad.
  • Impresión:
  1. Clara.
  2. Sin manchas de tinta o sustancias que impidan leer la información.
  3. No debe desprender la tinta al tocarla con los dedos.
  • Blísteres:
  1. Completamente sellados.
  2. Completamente llenos.
  3. No deben estar rotos, arrugados.
  4. Deben tener la información de: Nombre genérico y/o comercial, lote, fecha de vencimiento, laboratorio fabricante.
  • Líquidos estériles:
  1. No deben presentar turbidez.
  2. Partículas extrañas.
  3. Cambio de color.
  • Jarabes, elíxires, suspensiones, emulsiones, soluciones, tinturas y extractos:
  1. No deben presentar sustancias precipitadas o extrañas.
  2. No debe haber desprendimiento de gases: los frascos plásticos se inflan y los de vidrio explotan.
  3. Las suspensiones deben regenerarse al agitarlas suavemente.
  4. Falta de homogeneidad en emulsiones.
  • Polvos, granulados, tabletas, grageas, cápsulas duras y blandas, polvos efervescentes, tabletas vaginales:
  1. Deben presentar color uniforme, no se aceptan unidades de diferentes colores en un mismo lote.
  2. Los bordes de las tabletas y grageas no deben estar quebrados ni desmoronados.
  3. No deben presentar manchas en su superficie.
  4. Las tabletas y grageas no deben presentar polvo (de la misma tableta) adherido a la superficie.
  5. Las cápsulas deben estar llenas, no se aceptan cápsulas abiertas, parcialmente llenas, ni tampoco vacías.
  • Sólidos Estériles:
  1. El color debe ser uniforme.
  2. El polvo debe desprender fácilmente de las paredes del frasco. No se aceptan frascos con polvo apelmazado que den indicios de humedad.
  3. No deben contener partículas extrañas: pedazos de vidrio, de caucho, de metal, etc.
  • Cremas y Ungüentos:
  1. Los tubos deben estar sin deformaciones: no se aceptan tubos arrugados, aplastados, rotos.
  2. Deben estar herméticamente sellados: especialmente los productos oftalmológicos.
  3. Deben estar completamente llenos: no se aceptan parcialmente llenos.
  4. Deben estar protegidos por una tapa, la cual debe ajustar perfectamente al cerrar el tubo.

Procedimientos de Recepción de Medicamentos y Dispositivos Médicos.

Los medicamentos y dispositivos médicos serán recibidos directamente por el personal del Servicio Farmacéutico y en casos excepcionales a persona designada (autorizada)
por la institución. En ninguno de los casos se recibirá a usuarios y/o familiares. Estas medidas son determinadas con el fin de evitar potenciales riesgos en la manipulación y almacenamiento (entre otros), de los medicamentos e insumos.
La recepción de medicamentos y dispositivos médicos se lleva a cabo en tres momentos; el primer momento corresponde a la recepción administrativa, el segundo momento a la recepción técnica y el tercer momento al ingreso del insumo al inventario.

Recepción Farmacéutica Administrativa

Esta recepción permitirá realizar la admisión ágil de los productos que más tarde serán inspeccionados a detalle en la Recepción Técnica.  

  • Cuando: el medicamento llega al servicio farmacéutico se dispone en el área de recepción
  • Como:
  1. Verificar las cantidades contra la orden de compra ó la remisión traída por las EAPBS,
  2. Tomar la temperatura para los medicamentos termo-sensibles y las condiciones generales (como averías o humedades) de los empaques primario y secundario.
  3. Para los medicamentos de alto costo realizar Verificación de Calidad del Producto.
  4. Para los envíos por empresas transportadoras se verificará el número de guía de la caja contra la hoja de la guía, cantidad de cajas y/o nevera(s), si coinciden se firma con nombre legible cédula, fecha y hora de recibido. Como nota adjunta en la guía del transportador se dejará "contenido sin verificar".  
  5. En caso de encontrarse una no conformidad, se deben realizar las observaciones pertinentes en la hoja de remisión del producto u orden de compra.
  6. Colocar el sello de recibido diligenciando nombre y apellido legibles de la persona que recibió, la fecha (AAAAMMDD) y hora en que se realizó dicha actividad.
  7. Entregar copia del documento firmado a la persona que entrega el producto y diligenciar el formulario de recepción técnica en visof.


  • Quien: Solo está autorizado a realizar esta actividad el personal del servicio farmacéutico, particularmente el regente de farmacia.

Esta recepción da paso a las verificaciones posteriores en las cuales se aceptará o rechazará el producto. Por lo tanto resulta ser un trámite administrativo que no representa la aceptación del mismo.  

Luego de la recepción en físico del medicamento se procede a realizar lo siguiente: Consulta por medio del documento del usuario, las órdenes médicas del próximo ciclo de tratamiento y compara las cantidades versus lo recibido. Si detecta una desviación (tómese desviación como faltante o sobrante), debe quedar registrado dentro de las observaciones dentro del formulario de Recepción administrativa

Procedimiento para el registro de la recepción administrativa
1) Verificar que los medicamentos entregados correspondan a los ordenados para el paciente; en ese sentido, se debe comparar por admisiones las ordenes generadas para el paciente. Ruta: Salud-Admisiones- Se diligencia el Id del afiliado- cargar admisiones


2) Seleccionar la bodega donde se va a guardar el medicamento; para esto, se debe ir al modulo de almacén – movimientos de inventario- seleccionar bodega “OPERADOR”- Clic en nuevo Nota: Se debe verificar que el periodo activo del inventario este vigente (aparece una fecha roja, donde indica si el periodo esta activo)

3) Al dar clic en nuevo, se genera una nueva ventana correspondiente al formato para diligenciar la información sobre la recepción administrativa del medicamento.

• Seleccionar en el campo documento “RECEPCIÓN DE PACIENTE (REP)”
• Al diligenciar documento de identidad del paciente se despliega la demás información del mismo.
• Diligenciar el campo “documento de proveedor”;se coloca el nombre de la farmacia que entrega el medicamento
• Diligenciar campo “Forma de pago”; en este campo se debe seleccionar “Contado” (no deja pasar si no se selecciona)
• Diligenciar el campo “Observaciones”; se coloca el nombre de los medicamentos pendientes, en caso que los medicamentos ordenados se encuentren en su totalidad se coloca “sin pendientes y listo para programar”. Estas observaciones son para la recepción farmacéutica general.

4) Registro del producto: este espacio se encuentra incluido dentro del mismo formulario para ingreso de la recepción del producto

• En el campo “Buscar por” seleccionar “Nombre”
• En el campo “Producto a buscar” seleccionar se puede buscar por; nombre, código, principio, alterno, barras y series, en este caso se recomienda buscar por nombre del producto.
• Seleccionar el producto comparando el registro Invima y nombre comercial (si aplica) del medicamento recibido.
• Colocar el lote (Seleccionar de los lotes que ya están creados, de lo contrario se debe crear un lote nuevo, se diligencian las casillas lote nuevo, fecha de fabricado, fecha de vencimiento, Invima y cantidad).
• El formulario solicita valor, ese valor ya esta parametrizado, para la consulta debe ir al modulo de almacén – tablas generales – productos (consumibles e insumos)

5) Continuando con la recepción del medicamento se debe dar clic en “Agregar producto” y se continua agregando los productos que sean necesarios agregar, diligenciando la información antes mencionada.


• En los campos de firmas se debe diligenciar el campo “entrega” donde se coloca el nombre de la farmacia que entrega el producto.
• En el campo “Recibe” automáticamente se registra el nombre del usuario que esta realizando el proceso
• Por ultimo, dar clic en grabar, se revisa que la información sea la correcta, luego de esta verificación se da clic en descargar, (si no da clic en descargar, no se genera ninguna novedad en el inventario, la información quedara como un borrador).


Si detecta una anormalidad durante el ingreso de los datos en el sistema como: faltantes, laboratorios diferentes, inadecuado transporte, etc , debe ser reportada en observaciones y enviada al QF para su revisión, aprobación e ingreso ó su rechazo y devolución. Si el producto no es aceptado se debe colocar en el área de cuarentena mientras se define cual sera el paso a seguir.

Recepción Técnica de Medicamentos y Dispositivos Médicos

Comienza cuando se ha finalizado la Recepción Preliminar, es importante saber que la Recepción Técnica es un proceso que permite la detección del no cumplimiento de los parámetros de calidad de los productos Farmacéuticos y por ende, cualquier producto que llega al servicio con el objetivo de ser suministrado a un paciente debe ser sujeto a este proceso.

Cuando: Posterior a la recepción administrativa si aplica, se establecen horarios por EAPBS, no es permitido que el paciente entregue los medicamentos en el servicio farmacéutico

Como:

  1. Disponer en la mesa de acero ubicada en el área negra los medicamentos y dispositivos médicos a Recibir.
  2. Identificar los medicamentos y dispositivos médicos para cada uno de los pacientes, por medio del diligenciamiento del rótulo dispuesto para ello, identificando la EPS contratante, colocando el respectivo rótulo.
  3. Verificar por conveniencia o aleatoriamente una vez al mes la vigencia de los registros sanitarios utilizando el aplicativo de la consulta pública, contenida en la página web del Instituto de Vigilancia de Medicamentos y Alimentos INVIMA. Para tal fin se toman como población las recepciones realizadas durante el mes y se verifican en primera instancia los medicamentos nuevos, innovadores o de mayor rotación o costo de acuerdo a los requerimientos del servicio o la organización, esta información sera evaluada en el comité de farmacia

El espacio de “UBICACIÓN”, será diligenciado cuando se determine el sitio especifico de almacenamiento del producto durante su proceso de ingreso.

Quien: Solo está autorizado a realizar esta actividad el personal del servicio farmacéutico, particularmente el regente de farmacia, se requiere verificación adicional del químico farmacéutico para aprobar el uso del producto.

Pasos para realizar la Recepción Técnica de Medicamentos


1. Observe las condiciones del empaque secundario: Revise que los sellos (banda) de seguridad estén sobre los lugares correctos y sean legítimos notando que sus registros internos estén bien definidos y al ser despegados, parte de la matriz plateada de dicha banda de seguridad queda adherida a la superficie de donde fue retirada. Las cajas deben ser abiertas por las líneas entrecortadas de la caja.
2. Revise que la caja esté sin señales de suciedad y/o ha sido mal tratada.
3. Revise el empaque primario: que el Agrafe no tenga deformaciones, verificar la integridad del vidrio de viales y ampollas.
4. Verificar el contenido de las Etiquetas. Es importante saber que las etiquetas de todos los medicamentos deben contener la información que se describe a continuación.
a) El nombre del producto y/o marca registrada y su denominación común internacional ó nombre genérico.
b) El nombre y ubicación del laboratorio farmacéutico o de la empresa fabricante. Si es importado, el país de origen.
c) Concentración por unidad.

d) La fecha de vencimiento, espiración o caducidad, que en ningún caso podrá ser superior a cinco (5) años contados a partir de la fecha de su elaboración. La fecha de vencimiento será sujeta a las políticas de adquisición de la organización de igual manera no se aceptarán medicamentos cuya fecha de vencimiento sea menor a 4 meses y estará bajo la determinación del Químico Farmacéutico si se aceptan fuera de esta vigencia en casos en que considere pertinente.
e) El código o el número del lote de fabricación con el cual únicamente se identificarán las unidades que puedan considerarse como iguales, por haber sufrido conjuntamente a partir de la misma materia prima todo el proceso de un solo ciclo de fabricación. Este lote es tenido en cuenta durante la recepción preliminar, pues debe ser el mismo que fue registrado en el documento recibido cuando el producto fue traído al Servicio Farmacéutico.
g) La cantidad de medicamento o producto contenida en el envase o caja cuando aplique.
h) Las condiciones especiales de almacenamiento, cuando el producto así lo requiera, especificando los intervalos de temperatura o la temperatura límite y las demás condiciones requeridas.
i) El número de registro sanitario otorgado por el Invima, solo se permite aceptarlos sin este registro en caso de medicamentos vitales no disponibles.
j) La frase “venta bajo fórmula médica” o “Uso institucional”.
k) En el caso de los medicamentos esenciales, contemplados en el Plan de beneficios en Salud PBS, deberá tener una franja color verde, en cuyo interior aparecerá la leyenda medicamento esencial.
l) Para los productos biológicos, se deberá incluir adicionalmente:
- La constitución fisicoquímica o características biológicas e inmunológicas del producto.
m) La leyenda "Manténgase fuera del alcance de los niños".



Procedimiento para registro de recepción técnica

1) Luego de dar clic en descargar (formato de recepción administrativa, expresado en el procedimiento anterior) se diligencia el formato de recepción técnica, el cual se activa al dar clic en “RT técnica” recuadro ubicado en la parte superior derecha como aparece en la imagen.

El formato de recepción técnica se habilita pre diligenciado.

• Diligenciar los espacios administrativo, técnico y aceptado seleccionando en las tres pestañas la opción aceptar, si el es producto cumple con todas las condiciones tácticas. Este proceso lo realiza el regente de farmacia.
• Diligenciar el espacio de firmas; en el campo “Responsable” se debe colocar el nombre de la persona que esta ejecutando el proceso.
• Clic en grabar, se verifica que todo este de manera correcta y se da clic en aceptar

Nota: a todos los productos se les debe realizar la respectiva recepción técnica, de lo contrario no se puede realizar el cierre del periodo de inventario al finalizar el mes. Es necesario aclarar que al realizar la recepción técnica de estos insumos se genera el movimiento de ingreso en el inventario de almacén.


Procedimiento de Almacenamiento

En visof se encuentran parametrizadas las siguientes bodegas:

  • Bodega principal de farmacia (se guardan insumos adquiridos por de Oncomedic).
  • Bodega operador (Se guarda todo lo que se recibe para los pacientes)
  • Bodega Sala de quimioterapia (se ingresan los insumos que se utilizan en sala de quimioterapia).


En físico se tiene una gaveta para cada EAPBS en donde se custodian los medicamentos de los pacientes debidamente rotulados y semaforizados.

Medicamentos Suministrados por Proveedores

El servicio farmacéutico de la IPS ONCOMEDIC LTDA realiza un conjunto de actividades que tiene como objetivo la verificación de las especificaciones técnicas con las que fueron fabricados los medicamentos y dispositivos médicos así como las especificaciones de entrega, embalaje, transporte y cantidad

Como:

  • Recibe de la transportadora los productos (medicamentos y/o material médico quirúrgico) empacados en cajas, sin verificar el contenido y compara con el número de cajas registradas en la guía transportadora
  • Revisa el contenido de las cajas, verifica lo solicitado, el número de factura, el nombre de la distribuidora; las cantidades, lote, registro sanitario, fecha de vencimiento, laboratorio fabricante, código EAN y o código de barras, estado físico de los productos, número de la guía transportadora y  nombre de la empresa transportadora.

Si se presentan novedades en la verificación de la recepción técnica, el regente de farmacia notifica al químico farmacéutico o al coordinador financiero según sea la no conformidad y procederá a:

  • Separa los productos con novedad y digital rotulo de cuarentena digital e identifica el producto

Ingreso a Inventario

Posterior al proceso de Recepción Técnica, se procede al ingreso de los medicamentos o insumos al inventario por orden de compra o receta medica, teniendo en cuenta los siguientes puntos:

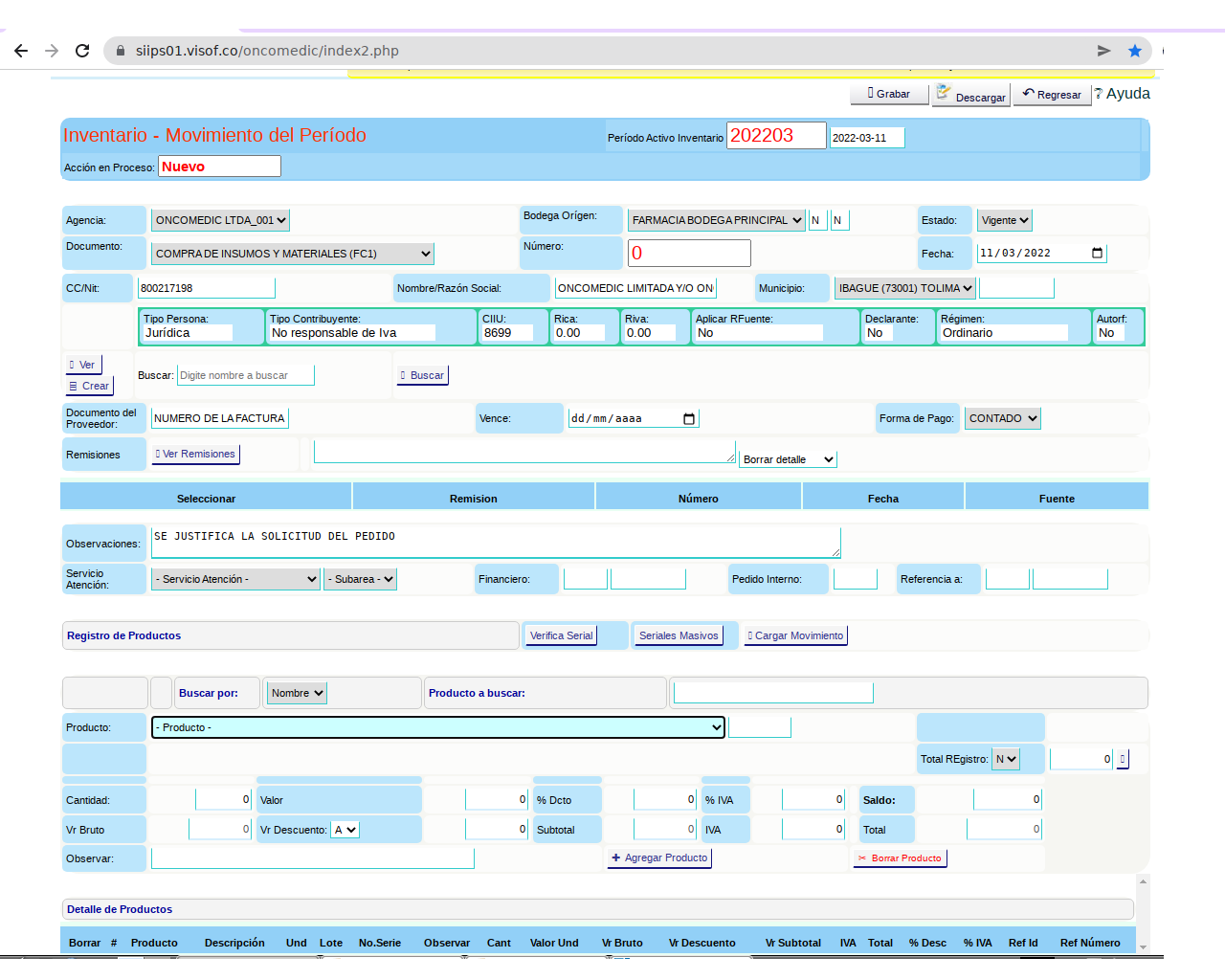
que los medicamentos entregados por las EAPBS no requieren este proceso, esta actividad se realiza para los insumos adquiridos mediante proceso de compra. La ruta para ingresar insumos es la siguiente: Almacén- movimiento de inventario Seleccionar la Bodega: en este caso se selecciona FARMACIA BODEGA PRINCIPAL.

Dar clic en nuevo, este proceso genera el formulario para registro del producto como se observa en la imagen


• En el campo “bodega de origen” seleccionar farmacia bodega principal.
• En el campo “documento” se da clic en compra de insumos y materiales. (FC1)
• En el campo“CC/Nit” se debe colocar el Nit de Oncomedic ltda.
• En el campo “Documento de proveedor” se coloca el numero de la factura.
• En el campo “vence” se coloca la fecha respecto al pago de la factura.
• En el campo “forma de pago” seleccionar si es contado, crédito o no aplica.
• En el campo “Observaciones” se justifica la compra (servicios en los cuales se van a utilizar los insumos adquiridos y el tiempo promedio que van a durar)

Registro del productos

• Seleccionar un productos comparando el Invima y características del insumo adquirido.
• En el campo “lote” se selecciona uno usado de lo contrario crear lote nuevo (de la misma manera que se crea en la recepción técnica del medicamento).
• Diligenciar los campos de cantidad y valor de acuerdo a las cantidades adquiridas y el costo del producto.
• De acuerdo a las cantidades adquiridas se da clic en “agregar producto” las veces que sea necesario.
• Luego de registrar todos los productos adquiridos se da clic en “Grabar”, se debe revisar nuevamente la información registrada, al corroborar que todo esta bien, se da clic en “descargar”

Luego de realizar este proceso, se habilita el formato de recepción técnica en el cual se realiza el mismo proceso que se realiza para los medicamentos.

Recepción Técnica de Dispositivos Médicos

Se deben tener en cuenta las consideraciones tenidas para los medicamentos y especialmente las siguientes características:
1. Los empaques primarios deben estar limpios y sin arrugas o signos de mal almacenamiento.
2. Los empaques que se compongan de una fase plástica y una de papel deben estar plenamente sellados y sin humedades.
3. Deben contener datos como: la talla o tamaño, calibre y/o capacidad.
4. Si es de un solo uso. Si es de uso múltiple, debe contener la ficha técnica del mismo.
5. Los insertos de uso adecuado del mismo y/o precauciones o mecanismo de funcionamiento.
6. Es importante que se registre si el producto viene con el inserto o información de uso del mismo, dentro de la recepción Técnica.
7. Debe contener la información que tienen los medicamentos excepto los literales desde la “j” hasta la “m” de la recepción técnica de medicamentos.


Auditoria de Procedimientos



Verificaciones Técnicas Fecha de Vencimiento • Número de lote de fabricación
•  Registro Sanitario
• Código de Barras, EAN
• Estado del Empaque
•  Estado del Envase
• Estado de las etiquetas
• Información contenida en las etiquetas del envase/empaque
• Características físicas y organolépticas del producto
• Condiciones de almacenamiento (aquellos productos que requieran condiciones específicas, deben identificarse y guardarse inmediatamente de acuerdo a las instrucciones).
• Nombre del fabricante


Cualquier no conformidad en estos aspectos genera la identificación de producto no conforme y el proceso de desviación


Verificación Administrativas e Ingreso a Inventario
• Nombre del producto solicitado Vs. Nombre del producto recibido
• Concentración del producto solicitado Vs. Concentración del producto recibido
• Forma Farmacéutica del producto solicitado Vs. Forma Farmacéutica del producto recibido
• Precio Unitario
• Fecha y Forma de entrega
• Cantidad Pedida Vs Cantidad Recibida Vs Cantidad Facturada
• Factura en concordancia con el documento de compra, que cumpla con las especificaciones legales y que contenga el número de copias exigidas.

El proveedor de las materias primas y dispositivos médicos deben ser certificados. Procedimiento de Evaluación y Selección del Proveedor

Cuadro de Procedimiento

Nombre del Procedimiento.

Recepción de Medicamentos y Dispositivos Médicos.

Objetivo del Procedimiento

Garantizar que los productos farmacéuticos que ingresan a Oncomedic Ltda. cumplen con estándares y especificaciones de calidad nacionales (Buenas Prácticas de Manufactura) e internacionales (del fabricante), dentro del marco de las políticas de Recepción Técnica y administrativa.

Responsable

Químico Farmacéutico

Alcance

El procedimiento se inicia con el medicamento que debe ingresar a la organización suministrado por un proveedor mediante una orden de compra ó traído por el servicio farmacéutico de otras instituciones. Incluye la recepción  en tres fases y consta de la verificación de las condiciones legales y técnicas de los medicamentos y/o insumos medico quirúrgicos. a usar en la organización.

Requisitos Generales de Operación del Procedimiento

  • Orden de compra, factura y/o remisión
  • Orden médica y datos del paciente.
  • Página web del Instituto de Vigilancia de Medicamentos y Alimentos INVIMA.
  • Sistema Operativo Oncolinux2
Pasos
  • Recepción Farmacéutica Administrativa de medicamentos y/o insumos en el Servicio Farmacéutico contra la orden de compra ó remisión traída por la EAPBS.
  • Recepción Técnica y registro de Formulario respectivo.
  • Verificación e inspección de productos teniendo en cuenta las Normas Técnicas de calidad de los Medicamentos.
  • Aceptación o rechazo de los productos.
  • Ingreso al inventario de productos aprobados.



Diagrama de Flujo